Invoices – importing into QuickBooks
Estimated reading: 3 minutes
530 views
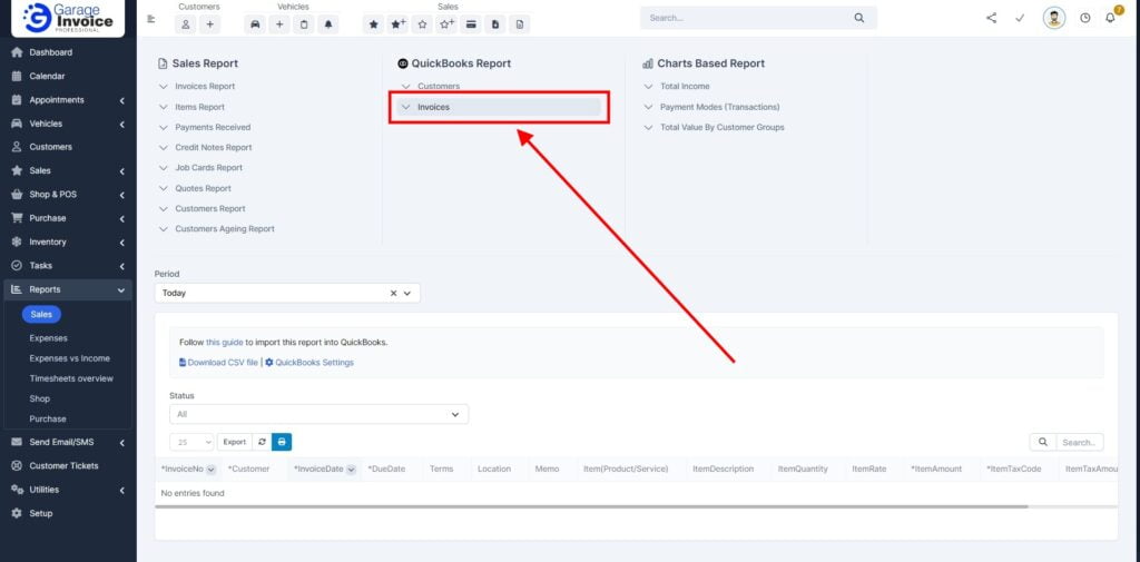
Part 1: Generating the Invoice Report from Garage Invoice
- Navigate to Reports:
- Open your Garage Invoice system.
- Go to the Reports section, then select Sales.

- Select the QuickBooks Report:
- Under the section labelled QuickBooks Report, click on Invoices.

- Choose the Reporting Period:
- Select the time period for which you want to export invoices.
- You can choose predefined periods like “This Month” or “Last 3 Months,” or you can specify a custom period by entering the start and end dates.

- Filter the Invoices:
- Choose the Status of the invoices you wish to export (e.g., Paid, Unpaid, etc.).

- Optionally, filter by Sales Agent if you need reports specific to certain salespeople.
- Manage Large Reports:
- Note: QuickBooks can only import reports with up to 1,000 lines at a time.
- If your report exceeds this limit, you’ll need to either:
- Split the report in Excel after export.
- Adjust the report to show only 1,000 entries at a time and export each page of the report separately.

- Export the Report:
- Once your report is ready, click on the Export button.
- Choose the CSV format.

- Save the generated file on your device.
Part 2: Importing the CSV Report into QuickBooks
- Log In to QuickBooks:
- Access your QuickBooks account and log in.
- Click on the Gear Icon in the upper-right corner.
- Select the Import Data option from the menu.

- Select the Data Type:
- Click on the Invoices tile to begin the import process.

- Upload the CSV File:
- Click Browse and select the CSV file you exported from Garage Invoice.

- Make sure to check the options for Add new contacts and Add new products/services. This allows QuickBooks to automatically create new entries if they aren’t already in your system.

- Click the Next button.
- Map the Columns:
- QuickBooks will automatically map the columns from your CSV file.
- Ensure that the Invoice Date field is set to the D/M/YYYY format.
- Set the Item Amount option to Exclusive of tax if asked.

- Click Next to proceed.

- Map Tax Codes/Values:
- In this step, map the tax codes or values as needed.
- For future imports, you can save your QuickBooks tax names in Garage Invoice, ensuring that the report always has the correct tax codes assigned (QuickBooks Settings button above the report in Garage Invoice).
- Click Next to continue.

- Review and Confirm:
- The next screen will show you how many invoices will be imported and how many new customers/items will be created.
- Review this information carefully.
- Click the Start Import button when you’re ready.

- Complete the Import:
- Your invoices will now be imported into QuickBooks.

- Note: Any duplicate invoice numbers that already exist in QuickBooks will not be imported to avoid conflicts.