Delete Vendor
Estimated reading: 1 minute
421 views
How to delete Vendor from the Garage Invoice System
- Navigate to Purchase → Vendors
- Begin by logging into the Garage Invoice system. From the main menu, navigate to the Purchase section, then click on Vendors.

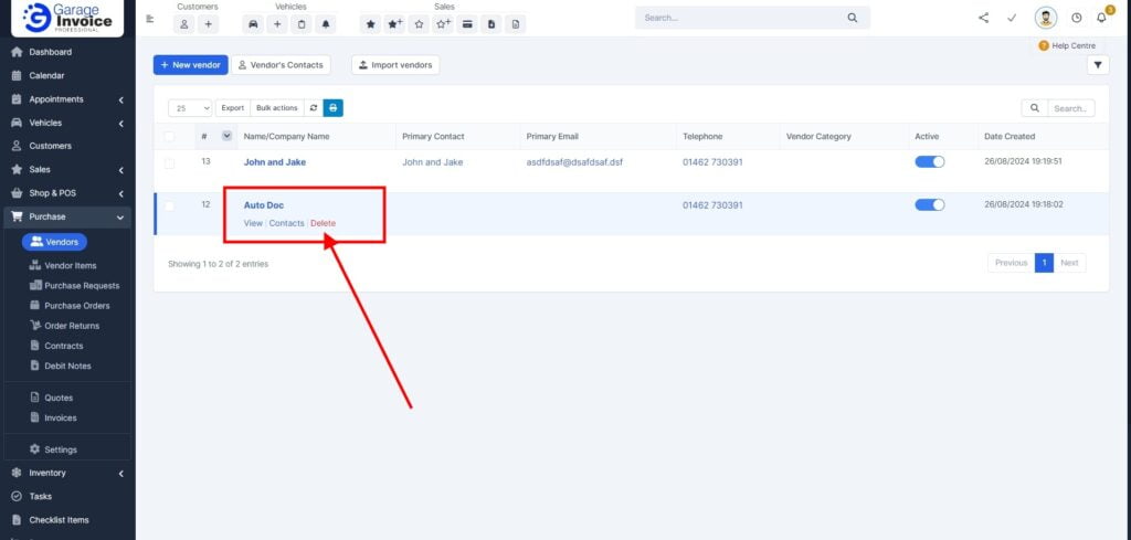
- Hover Over the Vendor’s Name
- On the Vendors page, locate the name of the Vendor you wish to delete. Hover your cursor over the Vendor’s name.
- Once the delete option appears, click on Delete.

- A confirmation prompt will appear. Click OK to confirm.
The Vendor will be deleted from the system.
Note: Once a Vendor is deleted, all associated information will be permanently removed from the system, so please ensure you’ve selected the correct Vendor before confirming the deletion.