Customers – importing into QuickBooks
Part 1: Generating the Customers Report from Garage Invoice
- Navigate to Reports:
- Open your Garage Invoice system.
- Go to the Reports section, then select Sales.
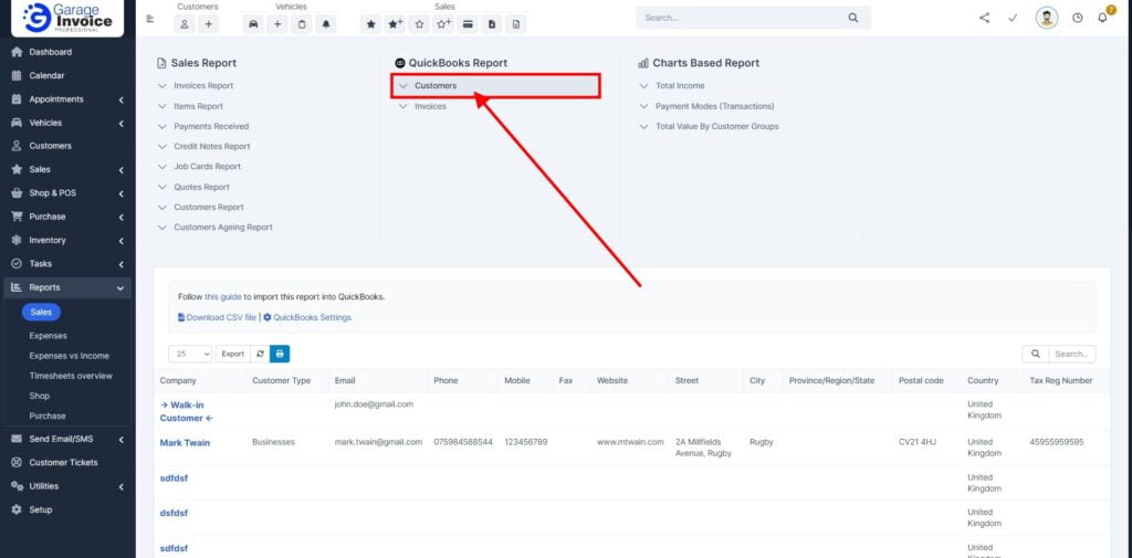
- Select the QuickBooks Report:
- Manage Large Reports:
- Export the Report:
- Save the generated file on your device.
Part 2: Importing the CSV Report into QuickBooks
- Log In to QuickBooks:
- Select the Data Type:
- Upload the CSV File:
- Map the Columns:
- Review and Confirm:
- The next screen will show you how many customers are ready to be imported.
- Review this information carefully. Invalid fields will get marked in red.
- Click the Import button when you’re ready.
- Complete the Import:
- Your customers will now be imported into QuickBooks.
- Note: Any duplicate customers that already exist in QuickBooks will not be imported to avoid conflicts.










