Create Purchase Request
How to Create a Purchase Request
1. Navigate to Purchase → Purchase Request
- Begin by logging into the Garage Invoice system.
- From the main menu, go to the Purchase section and then click on Purchase Request Items.

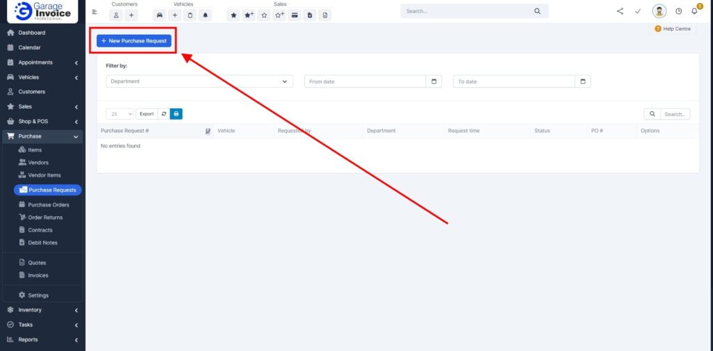
2. Click ‘+ New Purchase Request’
- On the Purchase Request Items page, click the ‘+ New Purchase Request’ button to initiate a new purchase request.

3. Enter Purchase Request Details
- Purchase Request Name: Provide a name for your purchase request.
- Vehicle (Optional): If the items are for a specific vehicle, select it here.
- Description (Optional): Add any relevant description or notes regarding the purchase.
- Department (Optional): Choose the department responsible for the request.
- Vendors: Select which vendors you want to share this purchase request with.

4. Add Items to the Purchase Request
- Add Items: Include the items you wish to purchase.
You can either manually enter the item names or use the ‘Add item’ dropdown to select items already in the system, which speeds up the process. 
5. Save the Purchase Request
- After entering all necessary information, click the ‘Save’ button to finalize your purchase request.

Once the purchase request is saved, you have the option to share it with vendors:





