Assign items to a Vendor
How to Assign Items to a Vendor in the Garage Invoice System
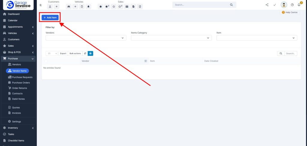
- Navigate to Purchase → Vendor Items
- Click ‘+ Add Item’ Button
- Select Vendor and Items
- In the form that appears, start by selecting the Vendor from the list.
- Next, you can filter the items you want to add by using the ‘Group Item‘ filter.
- From the ‘Items‘ dropdown, select the items you wish to assign to this Vendor.
For example, to assign Tyres to the Auto Doc Vendor, choose those items from the list. 
- Save the Assigned Items
The selected items are now assigned to the chosen Vendor. This means that when you create a Purchase document and select this Vendor, only the items you assigned will be displayed, making the purchasing process more efficient.




