How to Forward an Email
- Start by logging into webmail.
Remember, you can log into webmail by visiting webmail.yourwebsiteaddress.com. Also, be sure to use the full email address as the username and the password associated with the email account you are logging into.

- Click Mail button located on the left-hand side.

- Select the folder (e.g. Inbox), click on email message to open it.

- Click Forward button.

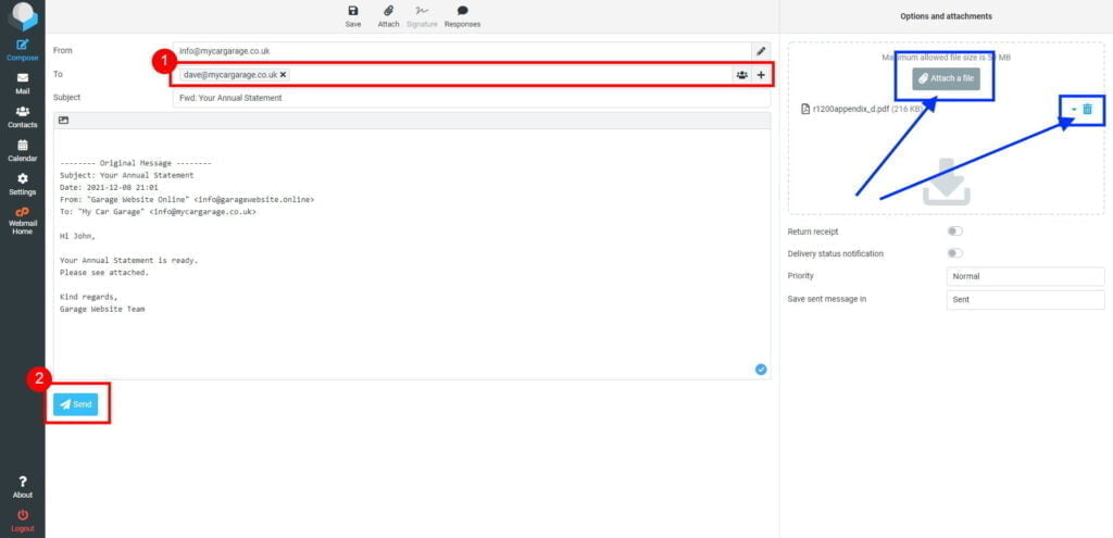
- Enter the email address, to which you would like to forward this message.
Optionally, you can attach some files, and/or delete some attachments.
Click Send button.




