Send Email to Selected Contacts
- Start by logging into webmail.
Remember, you can log into webmail by visiting webmail.yourwebsiteaddress.com. Also, be sure to use the full email address as the username and the password associated with the email account you are logging into.

- Click Compose button located on the left-hand side.

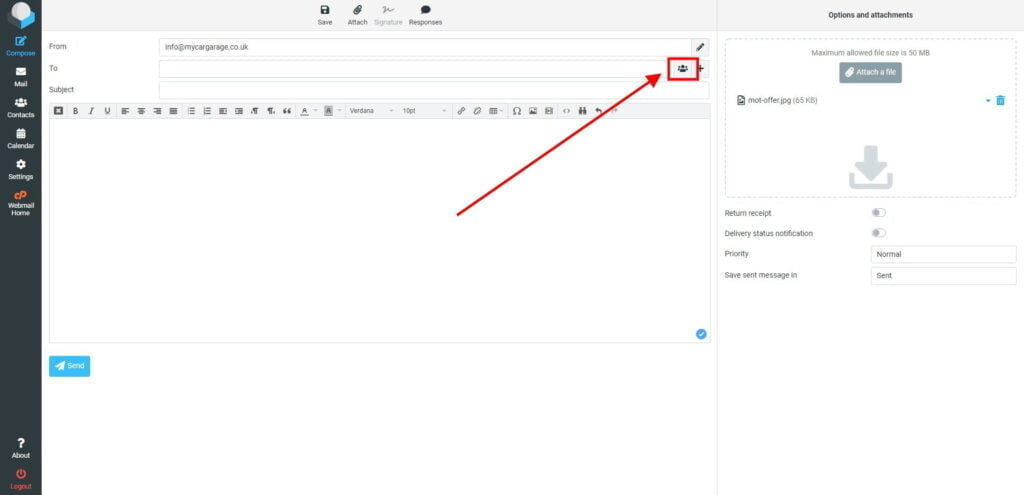
- Click Add Contact button.

- Click Personal Addresses

- You can add:
- Enter the email subject. Then, enter your message.
Click Send button, to send your message.





